作者头像 KM123跨境电商
2023-06-07 15:47

立即注册万里汇账户 立即注册万里汇账户

中国内地主体用户实名认证

更新时间:2025-05-13 18:59

企业实名认证

所需材料篇

请您提前准备好以下材料,认证流程最快仅需几分钟:

  • 手机号码(必须绑定),电子邮箱
  • 法人身份证原件及身份证正反面彩色电子版照片
  • 企业营业执照电子版照片
  • 股东信息(只需填写持股超≥25%的股东)

注意事项:

证件照片需为直接拍摄证件原件的电子版图片,内容完整清晰,若拍摄电子设备上的图片则可能导致认证不成功

操作流程篇

1

开始认证

完成注册后您会进入万里汇(WorldFirst)后台的首页,在页面上半部分的待办事项中会看到新手引导信息(包括:完成实名认证、开通收款账号、完成付款设置等新手任务),请点击【去认证】

开始认证页面示例
2

绑定手机号

若您使用的是邮箱注册账号,在进行实名认证前请先完善该账号可绑定的手机号码:我们会通过该账号绑定的手机号码发送消息通知内容和支付验证码、找回密码信息等涉及验证码类的信息,当前绑定的手机号码之后也可以通过首页的账号进行修改

3

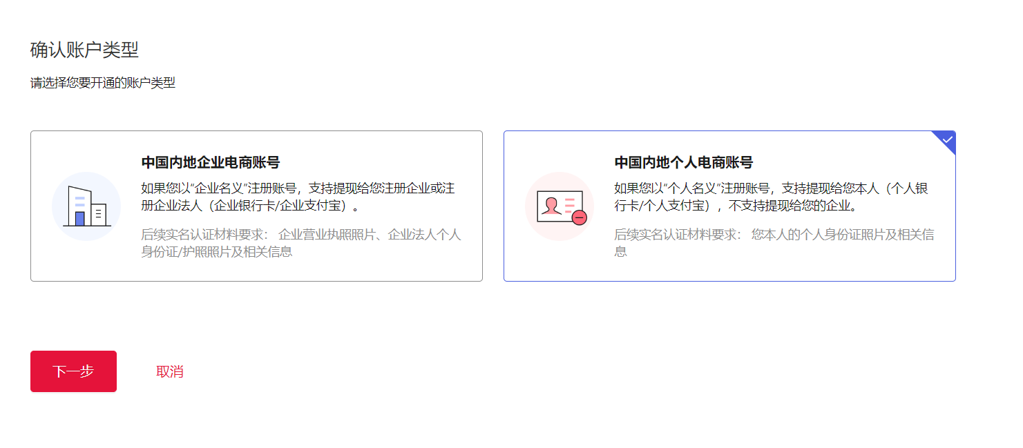
选择账号类型

请选择账号类型为【中国内地企业电商账号】,并按照您的企业营业执照内容在下方填入【统一社会信用代码】

开始认证页面示例
4

填写企业信息

请您根据页面提示填写统一社会信用代码并上传您的营业执照,点击【下一步】,万里汇会根据您的统一社会信用代码查询您的企业信息并进行反填。

选择经营业务类型和提款国家/地区:

开始认证页面示例

根据页面提示请继续填写其他企业信息,如果发现您的企业信息没有被检索并反填到页面上,您可以点击【搜索企业资料】重新搜索并自动填入相关信息,您需要核实并补充剩余信息

开始认证页面示例 开始认证页面示例

选择您的经营业务类型和希望提款的国家/地区

开始认证页面示例
5

法人信息验证

如选择【支付宝个人身份认证】,页面如下,请根据页面提示使用手机支付宝扫描二维码进行人脸识别认证。

特别注意:

手机认证期间请勿关闭电脑页面

开始认证页面示例 开始认证页面示例
6

填写法人信息和股东信息

请完善所有持有25%及以上股份的个人股东信息,同时提醒您:

  • 若法人代表持有25%及以上股份同样需要填写
  • 若股份持有者为公司需要填写25%及以上股份的最终受益者
  • 如企业的法人为100%持股,请选择【该股东为法人-是】后在所持股份填写【100】,其余信息系统将自动为您匹配法人信息并填入页面,请您确认后点击【下一步】
开始认证页面示例 开始认证页面示例
7

检查待提交资料

请您在最后一步检查全部待提交资料并点击【提交】即可完成认证信息填写环节,等待审核通过后即可正式使用万里汇(WorldFirst)跨境电商账号的产品功能。

审核时效:

资料提交后需要等待1-2个工作日审核完后方能激活账号

开始认证页面示例
8

查看认证结果

认证成功

用户后台首页将展示【实名认证已完成】的通知,您可以正式使用产品功能。

认证失败

如认证失败,您可通过以下三种方法继续:

  1. 补充个人信息,上传手持带日期证件照
  2. 重新上传更清晰的证件照片
  3. 联系客服获取帮助

个人实名认证

所需材料篇

  • 手机号(必须绑定),电子邮箱
  • 身份证原件及身份证正反面彩色电子版照片

注意事项:

证件照片需为直接拍摄身份证原件的电子版图片,内容完整清晰,若拍摄电子设备上的图片则可能导致认证不成功

所需证件材料电子版文件格式:JPG、JPEG、PNG或BMP

操作流程篇

1

开始认证

完成注册后您会进入万里汇(WorldFirst)后台的首页,在页面上半部分的待办事项中会看到新手引导信息(包括:完成实名认证、开通收款账号、完成付款设置等新手任务),请点击【去认证】

开始认证页面示例
2

绑定手机号

如果您使用的是邮箱注册个人账号,在进行实名认证前请您先完善该账号可绑定的手机号码:我们会通过该账号绑定的手机号码发送消息通知内容和支付验证码、找回密码信息等涉及验证码类的信息;您当前绑定的手机号码之后也可以通过首页的账号进行修改

开始认证页面示例
3

选择账号类型

请选择账号类型为【中国内地个人电商账号】

开始认证页面示例
4

完善账号基本信息

您需要选择账号基本信息(经营业务类型及提款至国家/地区),填写完成后点击【下一页】

  • 经营业务类型可点击下拉列表,选择符合(最接近)您当前经营的业务类型
  • 希望提款到的国家/地区可点击下拉列表,也可手动输入国家/地区名称选择
开始认证页面示例
5

验证个人信息

可选择【支付宝个人身份认证】或【立即认证人脸信息】,请根据页面提示使用手机扫描二维码进行人脸识别认证。

特别注意:

手机认证期间请勿关闭电脑页面

开始认证页面示例

扫描后进入以下页面

开始认证页面示例

若验证失败,请确认本人持有的真实有效身份证后重试

开始认证页面示例

真人验证通过后,请检查个人信息,确认无误后请点击【下一步】。

开始认证页面示例

审核时效:

您需要等待1-2个工作日审核完成后方能激活账号

开始认证页面示例